Skip to main content
- ADR
- ADR-010: Node Upgrades
On this page
Status
In progress
Context
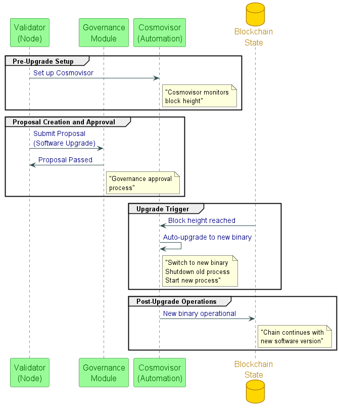
The Int3face chain requires regular updates to its node software to maintain security, stability, and performance. \ Node upgrades are essential to patch vulnerabilities, introduce new features, and ensure compatibility with the latest blockchain standards. \ By keeping the nodes up-to-date, we can enhance the network’s resilience, scalability, and overall functionality.
Steps to implement
- Research the best practices for node upgrades in blockchain networks - #121
- Develop a node upgrades for the Int3face chain - #122
- Add automated tests to verify the node upgrade process - #123
- Made the solution well documented and easy to follow for validators - #124
Research
Resources:
Architecture Diagram
